Artículo Luis Angel Pérez Ramos · jul 11, 2023 3m read

¡Hola Comunidad!

El otro día vi un artículo sobre el uso del paquete %ZEN cuando se trabaja con JSON y he decidido escribir un artículo para describir un enfoque más actualizado. Hace no mucho se dio el paso de usar %ZEN.Auxiliary.* a clases JSON dedicadas. Esto permite trabajar con JSONs de forma más orgánica.

Llegados a este punto hay básicamente 3 clases principales para trabajar con JSON:

  • %Library.DynamicObject - proporciona una manera simple y eficiente de encapsular y trabajar con documentos JSON estándar. También nos da la posibilidad de, en vez de escribir el código habitual para crear la instancia de una clase como
set obj = ##class(%Library.DynamicObject).%New()

usar la siguiente sintaxis

set obj = {}
  • %Library.DynamicArray - proporciona una manera simple y eficiente de encapsular y trabajar con matrices JSON estándar. Con los arrays se puede usar el mismo enfoque que con los objetos, lo que significa que o bien se puede crear una  instancia de la clase
set array = ##class(%DynamicArray).%New()

o se puede hacer usando corchetes []

set array = []
  • %JSON.Adaptor es una utilidad para mapear objetos de ObjectScript (registrados, serial o persistentes) a textos JSON o entidades dinámicas.
1
0 271
Artículo Ricardo Paiva · oct 20, 2023 1m read

Preguntas frecuentes de InterSystems

ObjectScript permite pasar cualquier número de argumentos utilizando arrays. Se hace añadiendo ... después del nombre del argumento.

Os muestro un ejemplo. En la sentencia del ejemplo, la información del argumento se establece en una variable global (una variable almacenada en la base de datos) para que pueda ser fácilmente verificada después de que se ejecute el método.

Class TEST.ARGTEST1 Extends%RegisteredObject
{
ClassMethod NewMethod1(Arg... As %StringAs %Boolean
{
 kill ^a
 merge ^a = Arg
}
}

El resultado de ejecutarla en el terminal es

0
0 124
Anuncio Esther Sanchez · oct 20, 2023

¡Hola Comunidad!

Compartimos con vosotros un nuevo vídeo con subtítulos en español, que explica los pasos necesarios para actualizar InterSystems IRIS, InterSystems IRIS for Health o HealthShare Health Connect desde una versión que utiliza un servidor web privado de InterSystems a una versión que utiliza un servidor web estándar de la industria, independiente de la instancia.

El vídeo muestra el proceso usando InterSystems IRIS en un entorno Ubuntu. Se puede seguir el mismo proceso para los otros productos, y en cualquier sistema operativo basado en Linux o Unix.

¡Esperamos que os resulte útil!
 

Cómo migrar una instancia fuera del Servidor Web Privado en Linux o Unix

0
0 95
Anuncio Luis Angel Pérez Ramos · oct 19, 2023

¡Como lo oís! QuinielaML ha incorporado en su servicio de predicciones a las ligas más importantes de Europa (y Brasil) así que, estimados miembros de la Comunidad de Desarrolladores, seais de donde seais, podréis tener a vuestra disposición las predicciones de vuestras ligas favoritas.

Desde la pantalla de predicciones tendréis acceso a cada una de las nueva ligas incluidas, pudiendo registrar los partidos de cada jornada:

Aprovechando el avance de las jornadas de liga hemos mejorado la predicción de QuinielaML disminuyendo el peso de los resultados históricos que lastraban algunas de l

Amazon Proclaims Amazon's 'Borat 2' To Be 'Great Success'

2
0 94
Anuncio Esther Sanchez · oct 18, 2023

¡Hola a tod@s!

Sabemos que os encanta entrar en la Comunidad de Desarrolladores para aprender y estar al día de las últimas noticias, ¿cierto? 😉

Pues nos gustaría recordaros que tenemos otras formas de estar en contacto -  a través de los canales oficiales de la Comunidad de Desarrolladores en las redes sociales!

0
0 83
Artículo Alberto Fuentes · oct 18, 2023 3m read

Hoy os traigo otro ejemplo de aplicación de LangChain.

Inicialmente buscaba generar una "chain" o cadena para lograr hacer búsquedas dinámicas en la documentación en HTML, pero al final resultó más sencillo utilizar la versión en PDF de la documentación .

Crear un nuevo entorno virtual

mkdir chainpdf

cd chainpdf

python -m venv .

scripts\activate 

pip install openai
pip install langchain
pip install wget
pip install lancedb
pip install tiktoken
pip install pypdf

set OPENAI_API_KEY=[ Your OpenAI Key ]

python

Preparar los documentos

import glob
import wget;

url='ht
0
0 345
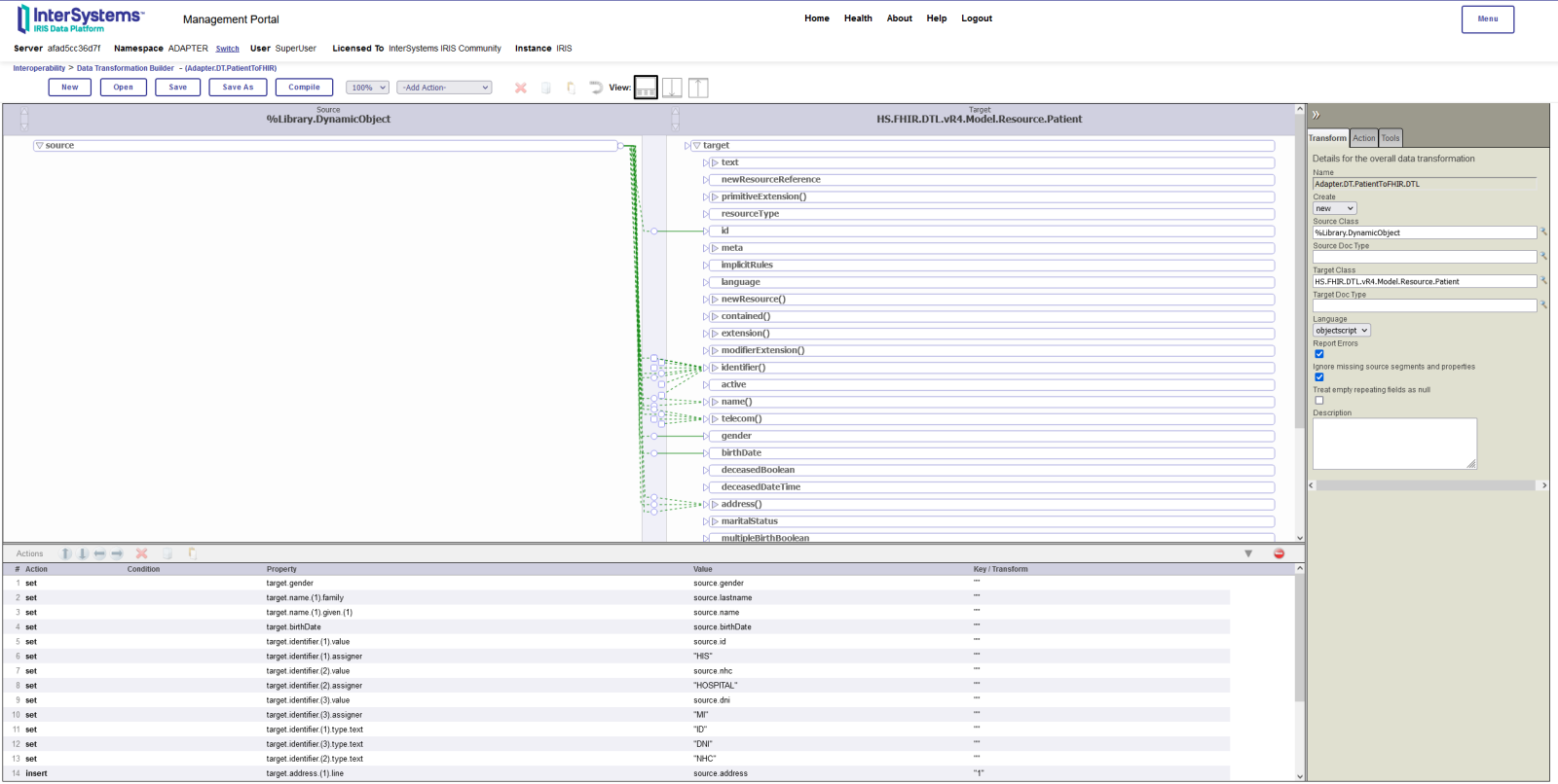
Artículo Luis Angel Pérez Ramos · oct 16, 2023 10m read

Retomamos nuestra serie de artículos sobre la herramienta de FHIR Adapter disponible para los usuarios de HealthShare HealthConnect e InterSystems IRIS.

En los artículos anteriores hemos presentado la pequeña aplicación sobre la que montamos nuestro workshop y mostramos la arquitectura desplegada en nuestra instancia de IRIS tras instalar FHIR Adapter. En el artículo de hoy veremos un ejemplo de como podemos realizar una de las operaciones CRUD (Create - Read - Update - Delete) más comunes, la lectura, y lo haremos recuperando un Resource.

¿Qué es un Resource?

Un Resource en FHIR correspond

0
1 190
InterSystems Official Mario Sanchez Macias · oct 13, 2023

InterSystems ha decidido detener nuevos desarrollos de InterSystems Cloud Manager y etiquetarlo como discontinuado a partir de la versión 2023.3 de InterSystems IRIS. InterSystems seguirá dando soporte a los clientes existentes que utiliicen la tecnología, pero no lo recomienda para nuevas implementaciones.

A los clientes "en la nube" que estén interesados en implementar y gestionar un depliegue de IRIS con múltiples sistemas, se les recomienda considerar Kubernetes y el Operador Kubernetes de InterSystems, que tiene funcionalidades muy similares a ICM.

Si tenéis alguna pregunta sobre vuestr

0
0 102
Artículo Ricardo Paiva · oct 12, 2023 2m read

Preguntas frecuentes de InterSystems

En el siguiente ejemplo, un archivo de imagen se codifica en una cadena Base64 en una propiedad de clase, se guarda, se decodifica la cadena en Base64 y se restaura en otro archivo.

【Classe ejemplo】

Class User.test Extends %Persistent
{
Property pics As %GlobalBinaryStream;
}


【Cuando se importa】

  set x=##class(User.test).%New() // create a new object

  // prepare an image
  set file=##class(%File).%New("c:\temp\Mii.png")
  do file.Open("RUK\BIN\")
  for {
       if file.AtEnd=1 quit
       // Convert image to Base64 format in chunks of 1024
0
0 309
Artículo Luis Angel Pérez Ramos · oct 11, 2023 4m read

Volvemos al ataque con nuestro ejemplo de uso de FHIR Adapter, en este artículo vamos a revisar como podemos configurarlo en nuestras instancias de IRIS y cual es el resultado de la instalación.

Los pasos realizados para la configuración del proyecto son los mismos que indica la documentación oficial, podéis revisarlos directamente aquí. Pues bien, ¡manos a la obra!

Instalación

Como podéis ver en el proyecto asociado al artículo, tenemos nuestra instancia de IRIS desplegada en Docker, por lo que la principal parte de la configuración inicial la realizaremos en el Dockerfile. Si no tenéis ga

0
1 172
Artículo Luis Angel Pérez Ramos · oct 11, 2023 12m read

¡Hola Comunidad!

Este es el tercer artículo de la serie sobre arranque de instancias de IRIS con Docker. En esta publicación nos centraremos en el Enterprise Caché Protocol (ECP) o Protocolo de Caché Empresarial.

De manera muy simplificada, ECP permite configurar algunas instancias de IRIS como servidores de aplicaciones y otras como servidores de datos. Encontraréis más información técnica detallada en la documentación oficial.

El objetivo de este artículo es describir:

  • Cómo escribir el script de arranque de un servidor de datos y de uno o más servidores de aplicaciones.
  • Cómo establecer una


servidor de datos

0
0 154
Artículo Esther Sanchez · oct 10, 2023 3m read

¡Hola Comunidad!

Quizá ya habéis leído el artículo sobre cómo aprovechar las publicaciones en la Comunidad de Desarrolladores, con información general sobre los distintos tipos de publicaciones. Aún así, hemos pensado que podría ser útil hacer un artículo centrado solo en las preguntas. Así que vamos a explicar en detalle cómo publicar preguntas en la Comunidad.

En primer lugar, vamos a hablar del título. Elegir un buen título para una pregunta es básico para llamar la atención de las personas adecuadas y así aumentar la posibilidad de obtener respuestas útiles. Os damos algunos consejos para ayudaros a escribir títulos:

0
0 143
Artículo Luis Angel Pérez Ramos · oct 6, 2023 1m read

Como no podía ser de otra manera y fieles a nuestra cita de los viernes, procedemos a publicar las predicciones de la aplicación QuinielaML para la jornada 9ª de Primera División y 10ª de Segunda.

Os recuerdo que QuinielaML está desarrollada sobre InterSystems IRIS haciendo uso de sus capacidades de Machine Learning que proporciona mediante la funcionalidad IntegratedML así como de Embedded Python que permite la captura de datos para entrenar el modelo predictivo.

Aquí tenemos la jornada de este fin de semana:

Veamos que tenemos para Primera División:

Y ahora Segunda:

Con lo que nos

1
0 319
Artículo Muhammad Waseem · dic 1, 2021 3m read

En este artículo explicaré cómo, mediante programación, creé el usuario, concedí privilegios, habilité/deshabilité y autentifiqué/invalidé una aplicación web en mi aplicación Data_APP_Security (https://openexchange.intersystems.com/package/Data_APP_Security)
 

Empecemos por la autentificación

La autenticación verifica la identidad de cualquier usuario o entidad que intente conectarse a InterSystems IRIS®. Como se dice a menudo, la autentificación es la forma de demostrar que eres quien dices ser.

Hay varias formas de autentificar a un usuario; cada uno se conoce como un mecanismo de autenti






1
0 303
Artículo Alberto Fuentes · oct 5, 2023 9m read

En el vasto y variado mercado de las bases de datos SQL, InterSystems IRIS destaca como una plataforma que va mucho más allá de SQL, ofreciendo una experiencia multimodelo perfecta, y siendo compatible con un amplio conjunto de paradigmas de desarrollo. Especialmente el avanzado motor objeto-relacional ha ayudado a organizaciones a utilizar el enfoque de desarrollo más adecuado para cada una de sus cargas de trabajo intensivas en datos; por ejemplo, ingerir datos a través de Objetos y consultarlos simultáneamente mediante SQL. Las Clases Persistentes corresponden a tablas SQL, sus propiedades a columnas de la tabla y se accede fácilmente a la lógica de negocio utilizando Funciones Definidas por el Usuario o Procedimientos Almacenados. En este artículo, nos centraremos un poco en la magia que se encuentra justo debajo de la superficie y discutiremos cómo puede afectar vuestras prácticas de desarrollo e implementación. Esta es un área del producto que tenemos planificado evolucionar y mejorar, así que no dudéis en compartir vuestras opiniones y experiencias en los comentarios al artículo.

0
0 180
Artículo Luis Angel Pérez Ramos · oct 3, 2023 1m read

¿Te estás preparando para usar VS Code por primera vez? Asegúrate de que tengas los privilegios suficientes.

¿Has definido tu servidor IRIS en la configuración de VS Code y aún recibes el siguiente error?

VS Code accede a IRIS/HealthConnect mediante la aplicación web /api/atelier. Si no tienes permiso (si estás utilizando por ejemplo un usuario LDAP para conectarte y la aplicación web no está configurada para admitir LDAP), esta es la razón por la que no pudiste conectarte.

También verás una entrada de 'Error de inicio de sesión' en la base de datos de auditoría con dicho motivo. Solicita

0
0 121
Artículo Luis Angel Pérez Ramos · sep 29, 2023 1m read

¡Volvemos al ataque con la Quiniela! 8ª jornada en Primera y Segunda División y con la QuinielaML deseando resarcirse de los 4 aciertos del pasado fin de semana. Aquí tenemos el boleto de esta jornada:

Y estas son las predicciones para Primera División:

Y ahora para Segunda División:

Por lo que la Quiniela quedaría tal que así:

Pues ale, ya tenéis lo necesario para haceros ricos. ¡Feliz viernes!

1
0 214
Pregunta Jose-Tomas Salvador · oct 21, 2022

Buenos días, tardes, noches,... wink

Una pequeña reflexión/pregunta para hoy... es una realidad que las nuevas versiones de IRIS for Health son cada vez más potentes en cuanto a capacidades FHIR. Permiten consumir recursos FHIR con extrema facilidad, podemos crear conexiones con end-points de servidores FHIR externos muy facilmente y hacer que IRIS actúe de passthrough o que consuma esos recursos... o, más aún, podemos definir y poner en funcionamiento un repositorio FHIR, literalmente, en menos de 5 minutos.

Sin embargo, hay una cosa que echo en falta en proyectos de tipo FHIR Façade, cuando tenemos que implementar una capa FHIR sobre un sistema que "no habla" FHIR. Se trata de la posiblidad de tener ayuda en nuestro IDE (Studio o VS Code) a la hora de codificar la lógica que crearía el o los objetos dinámicos (%DynamicObject) que representan los recursos FHIR que queremos definir...

3
0 135
InterSystems Official Jose-Tomas Salvador · oct 2, 2023

InterSystems y Red Hat están trabajando juntos para añadir alertas específicas de IRIS en Red Hat Insights. 

Red Hat Insights es un servicio que predice y recomienda soluciones para los riesgos del sistema en entornos de Red Hat Enterprise Linux. Insights es gratuito con casi todas las suscripciones de RHEL, OpenShift o Ansible. Podéis aprender más sobre Insights en la web de Red Hat.

0
0 122
Anuncio Esther Sanchez · oct 2, 2023
¿Habéis estado muy liados este mes con la vuelta al trabajo y no habéis podido entrar en la Comunidad todo lo que os gustaría? ¡No os preocupéis! Os traemos un resumen de todo lo que hemos publicado en septiembre, que ha sido mucho! Seguid leyendo y no os lo perdáis ⬇️⬇️
 
Estadísticas generales
38 publicaciones nuevas:
 17 artículos
 18 anuncios
 2  preguntas
  1  debate
0
0 74
Anuncio Esther Sanchez · sep 29, 2023

¡Hola desarrolladores!

Compartimos con vosotros las mejoras que hemos realizado en la Comunidad durante los últimos meses:

📌 Búsqueda mejorada

📌 Nuevos filtros en la página principal

📌 Notificaciones mejoradas

Os explicamos en detalle cada una de ellas.

Hemos cambiado la búsqueda completamente. Ahora solo hay que escribir las palabras clave en el campo de búsqueda en la parte de arriba de la página, y hacer clic en "Enter".

Aparecerá una página con las etiquetas que incluyen la palabra clave (si hay alguna) y todas las publicaciones que la incluyen (si hay alguna).

Los

0
0 90
Anuncio Esther Sanchez · sep 29, 2023

¡Hola Comunidad!

Hemos grabado el webinar que hicimos ayer y lo hemos subido al canal de YouTube de la Comunidad de Desarrolladores en español. Si os perdisteis el webinar o lo queréis volver a ver con más detalle, ya está disponible la grabación!

Cómo desarrollar APIs seguras en InterSystems IRIS

Por cierto, ¿habéis echado un vistazo a las listas de reproducción que tenemos en el canal de YouTube? Hay una que recoge todos los webinars que hemos realizado (¡ya llevamos veinticinco!), otra lista con tutoriales y otra con trucos y demos.

¡Echadle un ojo y dadle al play! ▶️

0
0 124
Artículo Ricardo Paiva · sep 28, 2023 5m read

SSHes unframework relativamente representativo de Java, que fue popular hace muchos años. Están Struts+Spring+hibernate y Spring MVC+Spring+hibernate. Por supuesto, utilicé la segunda en la universidad. Si puedo conectar IRIS a Hibernate como librería, ¿significa también que, en teoría, IRIS puede ser desarrollado utilizando el framework SSH?

Herramientas y entorno

JDK 1.8

       Maven

       Hibernate 5.X.X

       IRISHealth-2022.1.3

       intellij idea

       Windows 10 64

0
0 80
Artículo Luis Angel Pérez Ramos · sep 27, 2023 6m read

Recientemente @Anastasia Dyubaylo publico un post (este) en el que mostraba una nueva funcionalidad de IntegratedML para predicciones de series temporales que ya nos presentó @Thomas Dyar en el Global Summit 2023 y me entró la curiosidad de verlo funcionar en acción así que ¡qué mejor forma de verlo en funcionamiento que montando un pequeño workshop!

Introducción

Para este workshop hemos elegido como temática la predicción de usuarios mensuales del Metro de Valencia línea por línea. Para ello contamos con los datos mensuales desglosados por líneas desde 2022 así como los datos anuales por líneas

0
0 113
Anuncio Esther Sanchez · sep 27, 2023

En el Boletín de Formación de este mes:

  • Os mostramos los pasos para migrar desde un servidor web privado
  • Aprenderéis cómo habilitar FHIR en vuestras aplicaciones
  • Y si estáis certificados como HL7 Interface Specialist (Especialistas en Interfaces HL7), podéis inscribiros para participar en la prueba beta de un nuevo proyecto de re-certificación

Podéis leer el Boletín (en inglés) en este enlace: Learning newsletter, sept 2023

También podéis suscribiros al Boletín de Formación para que os llegue a vuestro correo electrónico.

September 2023 Learning Newsletter: Read and Subscribe

0
0 119
Artículo Luis Angel Pérez Ramos · sep 22, 2023 1m read

Nueva jornada de la Liga y nuevas predicciones de QuinielaML. Únicamente recordar que la pasada jornada QuinielaML acertó 9 de los 15 resultados, nada mal.

Veamos la Quiniela de esta jornada:

Y ahora las estimaciones de QuinielaML para la 6ª jornada de Primera División:

Y para la 7ª jornada de Segunda:

Por lo que nuestra Quiniela quedaría tal que así:

¡Buen fin de semana y suerte!

3
0 285
Artículo Luis Angel Pérez Ramos · sep 26, 2023 2m read
0
0 965