Cómo hacer vuestro propio chat con ChatGPT en Telegram, utilizando la Interoperabilidad de InterSystems
¡Hola Comunidad!
Me gustaría compartir con vosotros un ejercicio que he hecho para crear "mi propio" chat con ChatGPT en Telegram.
Ha sido posible gracias a dos componentes de Open Exchange: Telegram Adapter, de @Nikolay Solovyev e IRIS Open-AI, de @Kurro Lopez 
Así que con este ejemplo podréis configurar vuestro propio chat con ChatGPT en Telegram.
¡Veamos cómo hacerlo funcionar!
Prerrequisitos
Crear un bot usando una cuenta de @BotFather y obtener el Token del Bot. Después, añadir el bot en un chat o un canal de Telegram y darle permisos de administrador. Más información en: https://core.telegram.org/bots/api
Abrir (o crear si no tenéis) una cuenta en https://platform.openai.com/ y obtener vuestro Open AI API Key y Organization id.
Aseguraos de tener IPM instalado en vuestro InterSystems IRIS. Si no, lo podéis instalar con este comando de una sola línea:
USER> set r=##class(%Net.HttpRequest).%New(),r.Server="pm.community.intersystems.com",r.SSLConfiguration="ISC.FeatureTracker.SSL.Config" do r.Get("/packages/zpm/latest/installer"),$system.OBJ.LoadStream(r.HttpResponse.Data,"c")O podéis utilizar una imagen de docker de la Community Edition con IPM ya precargado, como esta:
$ docker run --rm --name iris-demo -d -p 9092:52797 -e IRIS_USERNAME=demo -e IRIS_PASSWORD=demo intersystemsdc/iris-community:latest $ docker exec -it iris-demo iris session iris -U USER USER>
Instalación
Instalad el paquete IPM telegram-gpt en un namespace con interoperabilidad habilitada.
USER> zpm "install telegram-gpt"Uso
Abrid la producción.

Poned vuestro Token del bot de Telegram tanto en el Servicio como en la Operación de Negocio de Telegram:

También, iniciad la operación St.OpenAi.BO.Api.Connect con vuestra ChatGPT API key y Organization id:

Iniciad la producción.
Haced cualquier pregunta en el chat de Telegram. Obtendréis una respuesta a través de Chat GPT. ¡Que lo disfrutéis!

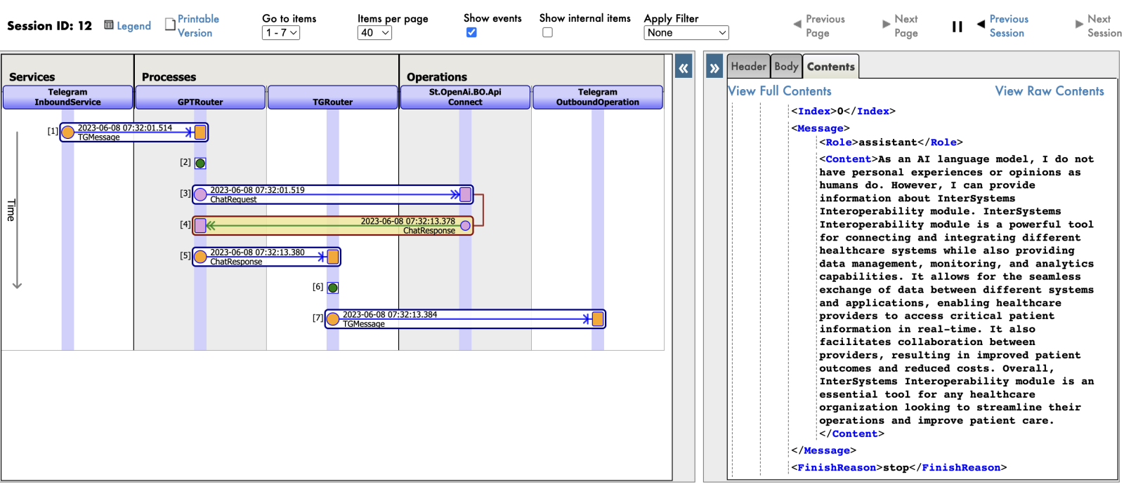
Y en Visual Trace:

Detalles
Este ejemplo usa la versión 3.5 de ChatGPT, desarrollado por OpenAI. Se puede modificar cambiando el parámetro Model en la clase de transformación de datos.